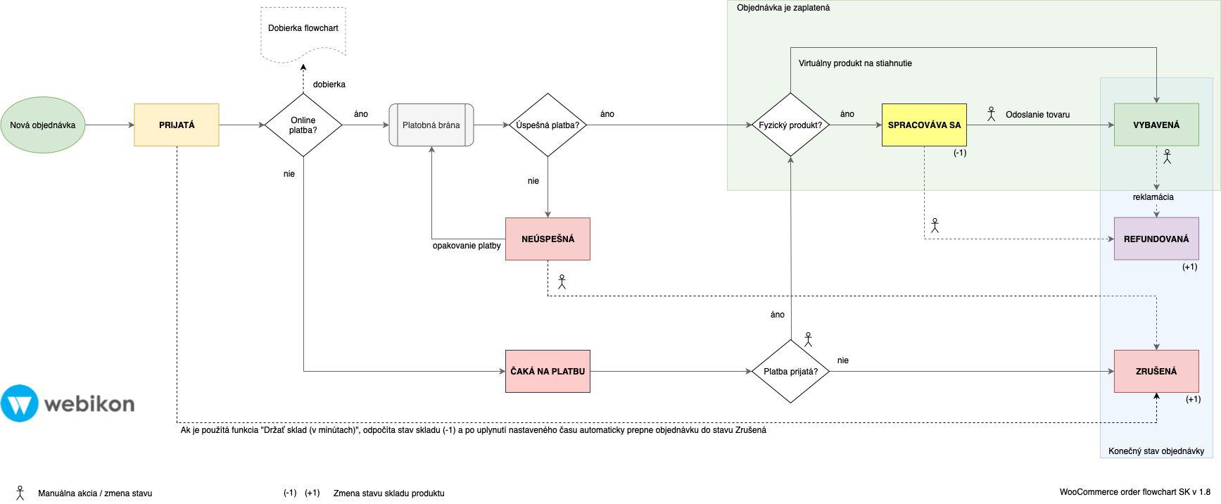
Stav objednávky vo WooCommerce indikuje v akom stave sa objednávka nachádza. Je to informácia pre zákazníka a prevádzkovateľa obchodu, podľa ktorej vedia zistiť, či je zaplatená a čo sa bude najbližšie diať s objednávkou.
Objednávka je vytvorená v momente, keď zákazník dokončí proces objednávky kliknutím na Objednať s povinnosťou platby. Objednávka dostane svoje unikátne číslo (Order ID) a je v stave Prijatá (angl. Pending).
Ako unikátne ID objednávky sa vo WooCommerce, podobne ako pre články a stránky, používa Post ID, čo znamená, že čísla objednávok nenasledujú za sebou sekvenčne (napr. 1, 5, 27). Ak by ste chceli, aby čísla objednávok boli sekvenčné (1, 2, 3), použite na to plugin, napríklad Sequential Order Numbers Pro.
Každá objednávka má okrem svojho ID aj stav, v ktorom sa aktuálne nachádza. Začiatočný stav je vždy stav Prijatá (angl. Pending). Tu je prehľad všetkých stavov objednávok vo WooCommerce.
- Prijatá (angl. Pending) – Objednávka bola prijatá, nie je zaplatená (platba nebola iniciovaná). Čaká sa na informáciu o stave platby od platobnej brány.
- Spracováva sa (angl. Processing) – Platba bola prijatá (objednávka je zaplatená), stav skladu bol znížený, objednávka čaká na odoslanie. Pre produkty, ktoré sú virtuálne a na stiahnutie sa tento stav nepoužíva.
- Vybavená (angl. Completed) – Objednávka bola doručená a je vybavená. Žiadna ďalšia akcia sa nevyžaduje.
- Neúspešná (angl. Failed) – Platba nebola úspešná alebo bola zamietnutá.
- Čaká na platbu (angl. On-hold) – Čaká sa na (offline) platbu, ktorú je potrebné manuálne potvrdiť. Stav skladu bol znížený. Používa sa napr. pri platbe prevodom na bankový účet.
- Zrušená (angl. Cancelled) – Objednávka bola zrušená adminom alebo zákazníkom. Stav skladu bol navýšený. Žiadna ďalšia akcia sa nevyžaduje.
- Refundovaná (angl. Refunded) – Objednávka bola refundovaná administrátorom. Žiadna ďalšia akcia sa nevyžaduje.
Nákres stavov objednávok WooCommerce

Nákres stavov objednávok WooCommerce pre dobierku
